Описание
Обработка запросов от контрагентов является важным бизнес-процессом в компании «Эфес Казахстан», поскольку эта часть работы напрямую влияет на взаимодействие с партнерами. Ранее этот процесс осуществлялся в компании вручную, что требовало значительных временных и трудовых затрат. В среднем за месяц обрабатывалось 300–400 запросов, что требовало от 50 до 133 трудочасов.
Ручная обработка запросов не только требовала значительных трудозатрат, но и могло сопровождаться ошибками и задержками, что негативно сказывалось на общей эффективности работы.
Чтобы оптимизировать бизнес-процессы и снизить трудозатраты на рутинные операции, компания «Эфес Казахстан» приняла решение автоматизировать обработку запросов контрагентов, поступающих через электронную почту. Для этого был выбран ИТ-интегратор «Первый Бит», обладающий значительным опытом внедрения RPA-технологий.
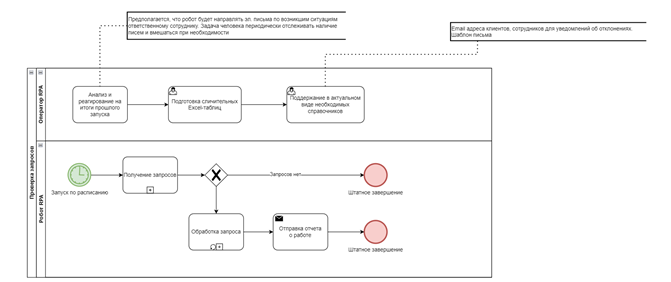
В результате роботизированная система начала выполнять ключевые функции:
- Извлечение запросов контрагентов из электронных писем.
- Автоматическая проверка наличия подписи и печати на документах.
- Интеграция с внутренними системами компании для сверки данных запросов с учётными Excel-таблицами.
- Возможность отправки уведомлений контрагентам, если запрос не соответствует утвержденному формату.
- Гибкий запуск системы по расписанию или вручную оператором.
Блок-схема бизнес-процесса в варианте с роботизацией извлечения запросов контрагентов из сообщений электронной почты:
